OVERTAKE是一个基于Sui区块链的游戏资产P2P交易平台,旨在将包括游戏资产在内的数字商品连接到区块链环境。该平台于2025 年8 月发行了自有代币$TAKE,并同步在全球主要交易所上市。随着代币上市,OVERTAKE 吸引了许多投资者的关注。
那么,TAKE 币会是一项好的投资吗?其未来潜力如何?在本篇文章中,我们将了解OVERTAKE 和TAKE 币的资讯、价格和未来展望。

OVERTAKE 在8 月26 日推出TAKE 币,并在币安Alpha、MEXC 等主要交易所上市。受交易所上市影响,TAKE 币一度触及0.23 美元的历史高点。尽管目前有所回落,但其月涨幅仍超过300%,交易量达到$43,587,946.92。
根据CoinMarketCap 9 月16 日数据,OVERTAKE 价格约为$0.18 美元左右,市值约为2,360 万美元,在CoinMarketCap 上的排名约为第841 位。
近期最受关注的消息是其与Sui 区块链的合作,以及与一款名为XOCIETY 的射击角色扮演游戏的集成。这项合作被视为潜在的利好因素,因为成功吸引新玩家进入其市场可能推动对TAKE 币的需求。
OVERTAKE是一个基于Sui区块链的P2P游戏资产交易市场,旨在将游戏资产等数字商品与区块链环境连接起来。该平台采用基于多重签名智能合约的托管系统,以实现游戏物品、帐户和游戏内货币的安全、低费用交易。

OVERTAKE 官网页面
OVERTAKE 的内核使命是利用Web3 技术连接价值550 亿美元的数字商品市场。具体而言,该公司正在与P2P 游戏道具交易领域的知名合作伙伴合作,包括ItemBay 和ItemMania。这些平台每年为全球约3,000 万名游戏玩家处理约7 亿美元的交易。
在此基础上,OVERTAKE 计划建构一个涵盖链上和链下的流动性枢纽,将市场中的现实世界交易与代币经济直接链接起来,强化为用户和社群带来实际价值的体系。
OVERTAKE 的内核团队由Wemade 的前成员组成,Wemade 是一家在韩国游戏产业具有重要地位的公司,以开发传奇(Legend of Mir)系列游戏闻名。这为OVERTAKE 带来了丰富的游戏开发和区块链技术经验。
OVERTAKE 团队也与XOCIETY 游戏的开发团队紧密合作。 XOCIETY 是一款在Sui 区块链上开发的射击角色扮演游戏,TAKE 币是该游戏生态系中的主要交易媒介。
在团队的带领下,OVERTAKE 项目获得了来自数家知名加密货币风险投资公司的支持,其中包括Spartan Group 和Foresight Ventures。
根据官方公告,OVERTAKE 近期已完成一轮策略融资,融资金额约700 万美元。主要投资人和机构包括Sui、ItemMania、ItemBay(现有的P2P 游戏物品市场平台)、JB Invest 等。

OVERTAKE 主要投资者 来源:OVERTAKE 官网
这些投资者通常专注于区块链和Web3 领域,他们的参与为该项目带来了可观的资金与行业资源。
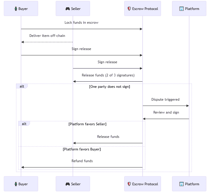
OVERTAKE 利用Sui 的对象导向模型和可程序交易区块,实现了基于2-of-3 多重签章的「链上托管系统」,使平台能够在没有托管的情况下仲裁纠纷。

OVERTAKE 运作原理
简单来说,当买卖双方同意后,结算将自动进行。即使发生纠纷,平台也并非拥有唯一的决策权,而是需要一方同意,从而从结构上保护玩家权益。
同时,该平台旨在透过与游戏服务器集成,即时验证交易资产的真实存在及其合法所有者的注册情况,从而防止假冒商品和重复交易。该结构旨在从根本上防止假冒商品和重复交易。
这使得资产交易能够透过OVERTAKE 平台即时、可靠地进行,且通讯成本最低。
TAKE币是OVERTAKE 的原生加密货币,旨在透过实际效用而非投机来活化OVERTAKE生态系统。
以下是TAKE 币的几大主要用途:
支付手续费:TAKE 币是OVERTAKE 平台上交易的基础货币。当用户在平台内买卖游戏资产(例如:游戏物品、角色帐号或游戏内货币)时,TAKE 币被用来支付交易手续费。奖励与激励:为了鼓励用户参与,TAKE 币被用来作为奖励。例如,完成交易的买家和卖家、或对生态系有贡献的用户,都可以获得TAKE 币作为回报。治理权:TAKE 币的持有者可以参与平台的治理。他们可以投票决定未来的功能开发、费用结构调整等重大事项,赋予社群成员对平台发展的影响力。质押与收益:用户可以将TAKE 币进行质押(Staking),以获得额外的奖励或参与平台的收入分享。这为长期持有者提供了收益的机会,同时也帮助保护网络安全。生态系集成:TAKE 币被集成到多个游戏中,特别是像与其合作的射击角色扮演游戏XOCIETY。在这些游戏内,TAKE 币不仅是交易媒介,也可能用于购买独家物品或服务,进一步扩大其应用场景。
官方强调,TAKE 币的价值来源于其在生态系中的实际用途,而非单纯的投机。他们设置了明确的费用分配机制:平台所收取的手续费中,有一部分会流向一个「国库管理基金」,这个基金被授权在公开市场上回购TAKE 币,并可能进行销毁,借此创造通缩压力,直接将平台的成长价值回馈给TAKE 币的持有者。
根据OVERTAKE 官方的白皮书,TAKE 币被定位为一个「协调层」。其内核理念是透过精密的代币经济学(Tokenomics)设计,确保TAKE 币的价值与平台的实际交易量和成长紧密相关。
TAKE 的总供应量为1,000,000,000 (10亿枚)。这个固定数量旨在防止通货膨胀,并为市场创造稀缺性。官方公布的分配比例大致如下:
社区奖励:30%生态系运作与流动性:17.5%空投:7%Kaito 空投:0.5%交易所分配:6%行销/合作关系:8%投资者:15%团队:16%
截至当地时间9 月16 日下午5:28,TAKE 加密货币在BTCC 市场的交易价格为0.1801 美元,较前24 小时下跌4.74% ,不过在过去7 天上涨了2.09%。目前,TAKE 在CoinMarketCap 上排名第841 位,市值为23,668,438.09 美元。

TAKE 历史最高价为0.23 美元,当前价格距其历史高点回落逾16%,但其22 天前触及的历史低点$0.04088 仍上涨了超360%。
TAKE 自全球上线(币安Alpha、MEXC、Coinone 等)以来一直呈现强劲上涨趋势。尽管目前有所回落,但长期来看仍具有上涨潜力。
随着功能顺利实施、用户和行销活动增加、清单扩大、行销有效和信任创建,TAKE 价格有可能在2025 年底升至0.10 至0.15 美元的范围。
如果当前趋势持续,交易量保持适中,并且对市场和竞争对手风险做出反应,则价格可能会保持在0.07 美元至0.10 美元之间,或略高。
如果功能实施延迟或失败,监管或经济衰退等市场风险出现,以及大量代币出售的压力增加,TAKE 价格可能会跌至0.05 美元至0.07 美元甚至更低。
TAKE 币已在多个中心和去中心加密货币交易所上市,包括币安Alpha、MEXC、PancakeSwap v3(BSC)等,为投资者提供了便捷的交易渠道。
如果您想要购买OVERTAKE 代币,可按照以下步骤进行购买:
注册并完成KYC 验证。存入USDT 或其他支持货币。搜寻「TAKE」,选择交易对并下单。
Q:TAKE 币是什么?
A:TAKE(Overtake)是创建在Sui 区块链上的代币,主要应用于游戏资产交易与去中心化市场。
Q:TAKE 币在哪里可以交易?
A:目前可在部分交易所(如Gate.io、MEXC)与去中心化交易平台购买或交易。
Q:TAKE 币的价格影响因素有哪些?
A:TAKE 未来价格主要受Sui 生态发展、游戏市场采用率、整体加密市场趋势、流动性深度等影响。
Q:TAKE 币适合投资吗?
A:TAKE 币具高波动与高风险特性,适合能承受市场剧烈波动的投资者。新手投资前需审慎评估资金配置。
TAKE 币作为Sui 生态的游戏与市场代币,具有潜在应用价值,但目前仍处于高波动与流动性有限的状态。其未来表现高度依赖Sui 上链游戏与市场的成长。加密分析师普遍认为,若生态能持续吸引用户与项目,TAKE 有望迎来反弹;然而在缺乏稳定交易量前,投资人应以风险管理为优先。
以上就是OVERTAKE(TAKE)币是什么?TAKE币价格走势分析及未来展望的详细内容,更多关于一文详解OVERTAKE(TAKE)币的资料请关注其它相关文章!
注册即送高达 100 USDT 奖励!加入币安,开启全球加密资产投资之旅!
下载币安APP,立享高达 100 USDT 新手奖励!
燕云十六声听梅点雪怎么打 听梅点雪打法攻略
境界刀鸣黑崎一护刻印怎么选 黑崎一护刻印选择推荐
境界刀鸣浦原喜助技能是什么 浦原喜助技能详解
境界刀鸣石田雨龙技能是什么 石田雨龙技能详解
洛克王国世界极品宠物蛋怎么获取 极品宠物蛋获取攻略
明日方舟终末地能力值是什么 能力值介绍一览